In this article, I’m going to show you how to manage Contacts and Smart Lists in your platform.
To start, click Contacts on the left menu.

This opens your Contacts and Smart Lists view. All the tools are situated at the top, and if you hover your mouse on any of these icons, a tooltip appears explaining the function of each tool:
-
“+” icon: Add a single new contact in your platform.
-
Funnel icon: Change the Pipeline the contact is in.
-
Robot icon: Add a contact or group of contacts to a campaign or workflow.
-
SMS icon: Send an SMS to one or more contacts choosing from the saved SMS templates.
-
Email icon: Send an email to one or more contacts from the saved email templates.
-
Add Tag icon: Add tags to a contact or a group of contacts.
-
Remove Tag icon: Remove tags from a contact or a group of contacts.
-
Delete icon: Delete a contact or a group of contacts.
-
Down Arrow icon: Export selected contacts in CSV format.
-
Up Arrow icon: imports contacts from a CSV into your platform.

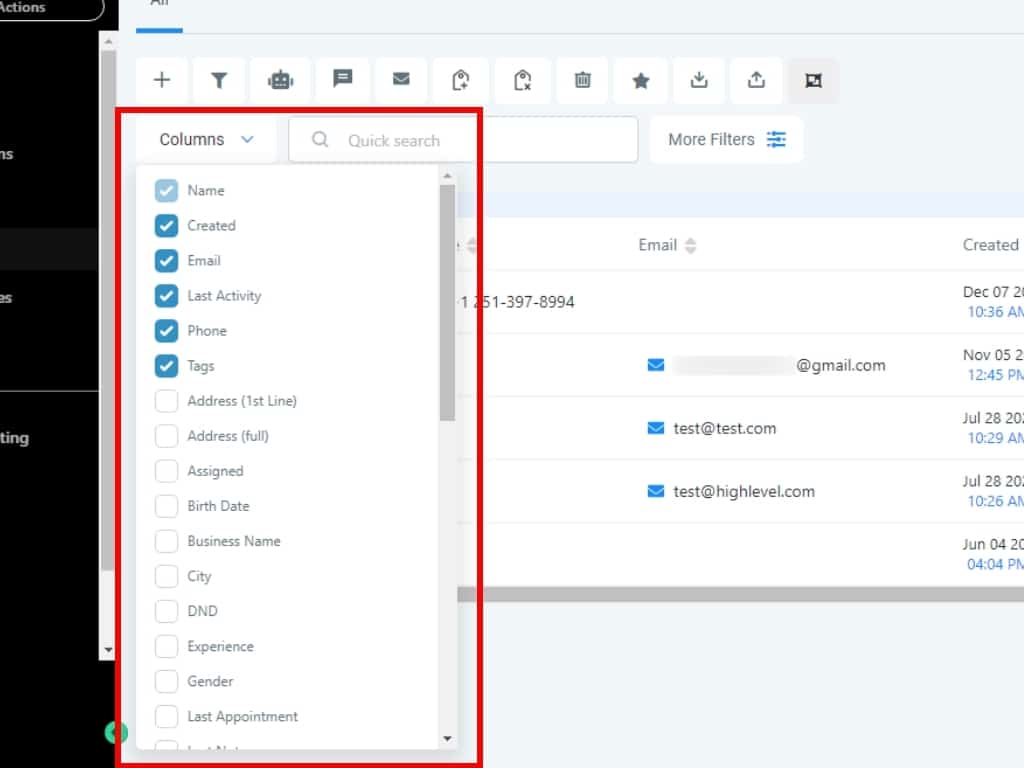
On the right side of the icon row, you have a Columns dropdown. This lets you select which data you want displayed for each contact.
The search field is used to find a particular contact. As you'll note on the tooltip, you can search for a contact by name, email, business name, or phone number.
To the right, you also have a button for More Filters. We'll talk about Filters later in this guide.

For now, let's go back to the Add Contact tool (“+” icon). There are two ways to add contacts - manually and by importing. First, we’ll add a contact manually. Click the "+" icon.

This opens a pop-up that requires some basic information about the contact. You can add a picture of the contact or logo here.

Below the picture, you'll add the contact's First Name, Last Name, email, and phone number. I've already filled these fields with some dummy data.
In the contact type dropdown, you'll select whether your new contact is a customer or a lead. I'm going to mark this contact as a lead.
The DND toggle is a Do Not Disturb function. If enabled, this contact will not receive communication from any campaigns.
And finally, to create your contact, click the Save button.

As you can see, our new contact now appears on the main Contacts view.
Next, I’ll show you how to import a list of contacts. Click the import tool at the top with the down arrow icon.

In the pop-up that appears, you can see 5 steps at the top. The first step is to upload a CSV file with our contacts. Click the Select File button.
And then locate the file on your computer and click Open. I've already created a demo CSV file with 300 contacts in it, which I’ll select.

Now we're ready for step 2. In this step, you’ll match the fields from your CSV with the fields in your platform.
The first column lists the fields from the CSV. And the second column has dropdowns with the fields in your platform. You can see that in our example, the first 4 name fields are already matched.

For some of your CSV fields, you may not have matches in the platform dropdown. In this case, you'll need to create custom fields. As you can see, the gender field was not matched, and it's not in our platform, so we'll need to create it.
To create a custom field, we'll need to exit this view and go to Settings. Click cancel at the bottom.

Now, click Settings in the left menu. And then click Custom Fields in the new left menu that appears.

And then click Add Custom Field in the top right.

This opens a pop-up where you can choose what type of field to create. Right now, we need a Text field, so we'll click the Text button.

In the next window, we'll add a field name of Gender and then click Save.

Our new field has been created, so let's go try to import our CSV again.
Click Go Back to exit the Settings menu.

Then, click the import icon with the down arrow again, and select the file to upload.
We're back at step 2, but this time, let's click the dropdown next to the Gender field.
And we can now see the Gender field we just created. Let's select the field.
Great! Our Gender field is now matched. You'll need to make sure that any CSV fields you want to be imported are matched to your platform fields.
And lastly, click the blue Continue button at the bottom of the pop-up.

In Step 3, you’ll make sure that your field mapping setup is working correctly.
A single contact is shown, and here you can check all fields before importing the file. You can also click "Another Sample" to look at another contact.
Click Continue when you're sure that your fields are mapped correctly.

We're almost done.
In Step 4, you'll choose how you want to handle contacts in your CSV that already exist in your platform. Select the option you prefer and then click Continue.

Lastly, we can add tags to all contacts to be imported. For this example, we’ve given our contacts a “The300” tag.
And now we'll click Done to import all our CSV contacts.

This opens a progress bar, and once it's done...
All our new contacts appear in our main contacts view!

Remember that you can add new visible fields with the columns dropdown.

Tick the checkbox in the top left corner to select all the contacts visible on the page. As you can see, 20 contacts have been selected.
To select all the contacts in our system at the same time, we can also click the "select all 300 records." above the checkbox.
Note that when you have one or more contacts selected, you can use the add tag, remove tag, or delete contact tools at the top.

You can use the arrow at the top right to go to the next page of contacts.
Your platform shows 20 contacts per page by default. But you can change how many contacts are listed per page to 50 or 100 to the right of the navigation arrow.

Next, let's look at the most important feature of your contacts view - the More Filters button in the top right. With this feature, you can use filters to create Smart Lists.
Click More Filters.

This gives us a list of available filters, with the Most Used appearing at the top. Scrolling down the list will reveal more options.
Filters can also be searched here, relevant filters will show up in the search result as you begin typing.
For example, if there are a group of contacts with a specific tag, then the tag filter can be used, which we’ll do now. When I click Tag, several options are presented.
Inside the tag filter, there are options to narrow down the search. Click on the “Is” option and then select the tag you’d like to filter by from the dropdown menu.
After the tag is selected, click Apply.

Filtering with a specific tag will show all the contacts that have that tag. As you can see, our “negative.feedback” tag only returns one contact.

If more filters are needed to narrow down the search, then click And to add another filter. For this example, we'll select First Name, which gives us four options:
-
Is means that the first name should contain the text mentioned in it.
-
Is not means that the first name should not contain the text mentioned in it.
-
Is empty means that the first name should be empty,
-
Is not empty means that the first name should not be empty.
Select the option you want and click Apply.

And now we can see the result after the two filters have been applied.
If there is a filter combination like this that you would use constantly, then you can click Save as smart list at the bottom so save it, which we’ll do now.

This opens a new window. Name the smart list and then click Save.

The smart list now shows up inside your Contacts view. Any new contact that passes through this smart lists filter will automatically be added to the list.

You can also manage your smart lists within the Contacts view. Click the Manage Smart Lists tab at the top.
All your saved smart lists will show up here and you have four options to the right for each smart list:
-
Copy the smart list
-
Share the smart list
-
Edit the smart list name
-
Remove the smart list

Knowing how to navigate your Contacts and effectively use Smart Lists is one of the key components to making the most of your platform!